Server Syncing

Modified on Wed, Jun 18, 2025 at 6:29 PM

Ensure both JKs are on the same version type - Check this by going to main menu and hittting ASD+Enter


Go to update.exe in both units.

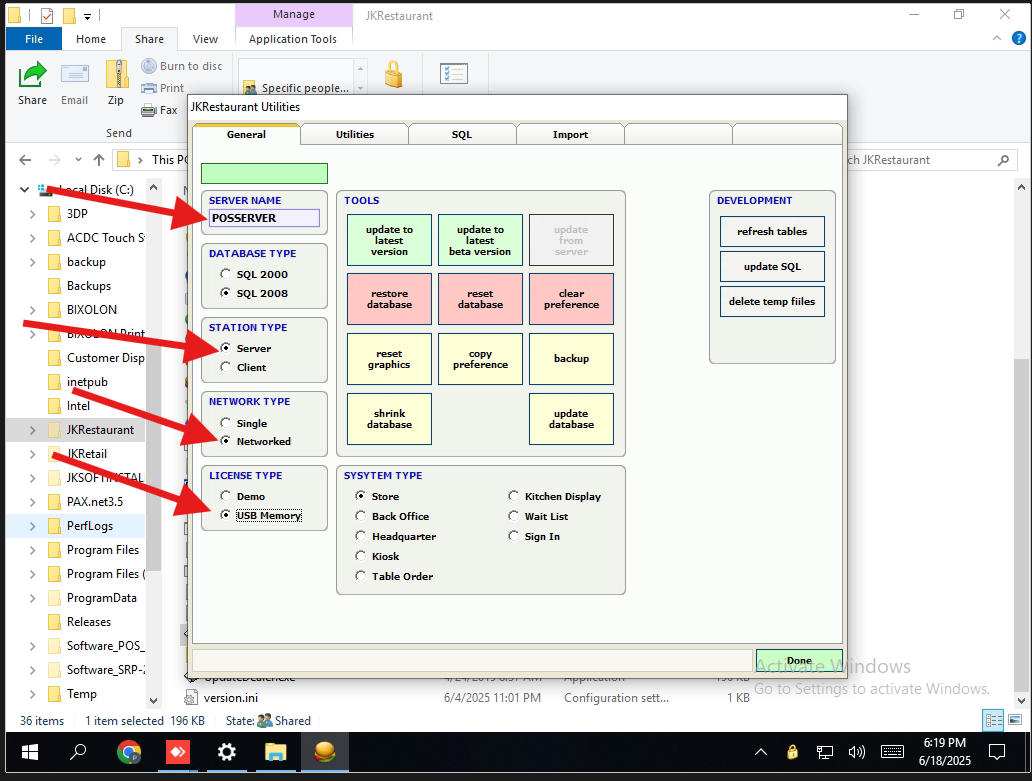
On the server unit, ensure the server is put as Network type - NetworkedStation Type: Server
Server Name: POSSERVERDo the same for the clients except put station type as client.^

 


Go to main menu again and ASD Enter, hit utilities (1) , and broadcast settings from the server (2) 

and go to the client and do the same except hit copy settings from server. (ONLY ON CLIENT JKS)  Restart both units, all done.

If it doesn't work, ensure the Server names match in update.exe and that all the folders are shared correctly, and advanced sharing options settings are correct.

Was this article helpful?

That’s Great!

Thank you for your feedback

Sorry! We couldn't be helpful

Thank you for your feedback

Let us know how can we improve this article!

Select at least one of the reasons
CAPTCHA verification is required.

Feedback sent

We appreciate your effort and will try to fix the article